
New
SAP BusinessObjects Web Intelligence logon screen

New
SAP BusinessObjects Web Intelligence Splash Screen

New interface for SAP
BusinessObjects Web Intelligence 

Web
Intelligence about box 

New splash screen for the former
Designer program renamed Universe Design Tool

Designer logon screen. The
former BusinessObjects logo has been replaced by the SAP one

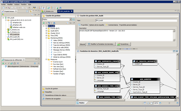
new Information Design Tool
splash screen

Information Design Too eclipse
interfacel

About box of the
Information Design Tool program

Central Configuration
Manager program